前言
•以太网是一种基于CSMA/CD的数据网络通信技术,其特征是共享通信介质。当主机数目较多时会导致安全隐患、广播泛滥、性能显著下降甚至造成网络不可用。
•在这种情况下出现了VLAN (Virtual Local Area Network)技术解决以上问题。
•在本课程中,将介绍VLAN技术的相关概念,介绍不同二层接口的工作原理,并且会介绍VLAN的应用及其数据转发原理和相关配置。
传统以太网的问题

•广播域:
▫如图是一个典型的交换网络,网络中只有终端计算机和交换机。在这样的网络中,如果某一台计算机发送了一个广播帧,由于交换机对广播帧执行泛洪操作,结果所有其他的计算机都会收到这个广播帧。
▫把广播帧所能到达的整个访问范围称为二层广播域,简称广播域 (Broadcast Domain)。显然,一个交换网络其实就是一个广播域。
•网络安全问题和垃圾流量问题:
▫如图:如果PC1向PC2发送了一个单播帧。此时SW1、SW3、SW7的MAC地址表中存在关于PC2的MAC地址表项,但SW2和SW5不存在关于PC2的MAC地址表项。那么,SW1和SW3将对该单播帧执行点对点的转发操作,SW7将对该单播帧执行丢弃操作,SW2和SW5将对该单播帧执行泛洪操作。最后的结果是,PC2虽然收到了该单播帧,但网络中的很多其他非目的主机,同样收到了不该接收的数据帧。
•显然,广播域越大,网络安全问题和垃圾流量问题就越严重。
•在典型交换网络中,当某台主机发送一个广播帧或未知单播帧时,该数据帧会被泛洪,甚至传递到整个广播域。
•广播域越大,产生的网络安全问题、垃圾流量问题,就越严重。
虚拟局域网 (VLAN, Virtual LAN)

•为了解决广播域带来的问题,人们引入了VLAN (Virtual Local Area Network),即虚拟局域网技术:
▫通过在交换机上部署VLAN,可以将一个规模较大的广播域在逻辑上划分成若干个不同的、规模较小的广播域,由此可以有效地提升网络的安全性,同时减少垃圾流量,节约网络资源。
•VLAN的特点:
▫一个VLAN就是一个广播域,所以在同一个VLAN内部,计算机可以直接进行二层通信;而不同VLAN内的计算机,无法直接进行二层通信,只能进行三层通信来传递信息,即广播报文被限制在一个VLAN内。
▫VLAN的划分不受地域的限制。
•VLAN的好处:
▫灵活构建虚拟工作组:用VLAN可以划分不同的用户到不同的工作组,同一工作组的用户也不必局限于某一固定的物理范围,网络构建和维护更方便灵活。
▫限制广播域:广播域被限制在一个VLAN内,节省了带宽,提高了网络处理能力。
▫增强局域网的安全性:不同VLAN内的报文在传输时是相互隔离的,即一个VLAN内的用户不能和其它VLAN内的用户直接通信。
▫提高了网络的健壮性:故障被限制在一个VLAN内,本VLAN内的故障不会影响其他VLAN的正常工作。
•注:二层,即数据链路层。
虚拟局域网VLAN可以隔离广播域。
特点:
不受地域限制。
同一VLAN内的设备才能直接进行二层通信。
如何实现VLAN

•Switch1与Switch2同属一个企业,该企业统一规划了网络中的VLAN。其中VLAN10用于A部门,VLAN20用于B部门。A、B部门的员工在Switch1和Switch2上都有接入。
•PC1发出的数据经过Switch1和Switch2之间的链路到达了Switch2。如果不加处理,后者无法判断该数据所属的VLAN,也不知道应该将这个数据输出到本地哪个VLAN中。
VLAN标签 (VLAN Tag)
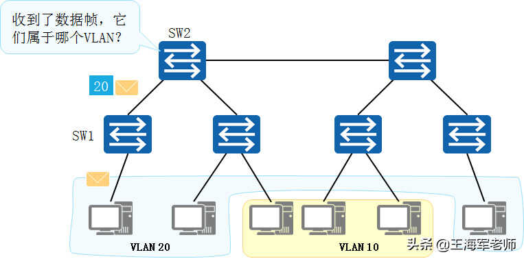
•交换机如何识别接收到的数据帧属于哪个VLAN?

•如图所示,SW1识别出某个帧是属于哪个VLAN后,会在这个帧的特定位置上添加一个标签。这个标签明确地标明了这个帧是属于哪个VLAN的。其他交换机(如SW2)收到这个带标签的数据帧后,就能轻而易举地直接根据标签信息识别出这个帧属于哪个VLAN。
•IEEE 802.1Q定义了这种带标签的数据帧的格式。满足这种格式的数据帧称为IEEE 802.1Q数据帧,也称VLAN数据帧。
VLAN标签:
•要使交换机能够分辨不同VLAN的报文,需要在报文中添加标识VLAN信息的字段。
•IEEE 802.1Q协议规定,在以太网数据帧中加入4个字节的VLAN标签,又称VLAN Tag,简称Tag。
VLAN数据帧

•在一个VLAN交换网络中,以太网帧主要有以下两种形式:
▫有标记帧(Tagged帧):IEEE 802.1Q协议规定,在以太网数据帧的目的MAC地址和源MAC地址字段之后、协议类型字段之前加入4个字节的VLAN标签(又称VLAN Tag,简称Tag)的数据帧。
▫无标记帧(Untagged帧):原始的、未加入4字节VLAN标签的数据帧。
•VLAN数据帧中的主要字段:
▫TPID:2字节,Tag Protocol Identifier(标签协议标识符),表示数据帧类型。
▪取值为0x8100时表示IEEE 802.1Q的VLAN数据帧。如果不支持802.1Q的设备收到这样的帧,会将其丢弃。
▪各设备厂商可以自定义该字段的值。当邻居设备将TPID值配置为非0x8100时,为了能够识别这样的报文,实现互通,必须在本设备上修改TPID值,确保和邻居设备的TPID值配置一致。
▫PRI:3 bit,Priority,表示数据帧的优先级,用于QoS。
▪取值范围为0~7,值越大优先级越高。当网络阻塞时,交换机优先发送优先级高的数据帧。
VLAN的实现

•Switch1和Switch2之间的链路要承载多个VLAN的数据,需要一种基于VLAN的数据“标记”手段,以便对不同VLAN的数据帧进行区分。
•IEEE 802.1Q标准(也被称为Dot1Q)定义了该“标记”方法。该标准对传统的以太网数据帧进行修改,在帧头中插入802.1Q Tag,而在该Tag中,便可以写入VLAN信息。
VLAN的划分方式
整个网络是如何划分VLAN的?

VLAN划分方式 |
VLAN 10 |
VLAN 20 |
基于接口 |
GE0/0/1,GE0/0/3 |
GE0/0/2,GE0/0/4 |
基于MAC地址 |
MAC 1,MAC 3 |
MAC 2,MAC 4 |
基于IP子网划分 |
10.0.1.* |
10.0.2.* |
基于协议划分 |
IP |
IPv6 |
基于策略 |
10.0.1.* + GE0/0/1+ MAC 1 |
10.0.2.* + GE0/0/2 + MAC 2 |
基于接口的VLAN划分

•划分原则:
▫将VLAN ID配置到交换机的物理接口上,从某一个物理接口进入交换机的、由终端计算机发送的Untagged数据帧都被划分到该接口的VLAN ID所表明的那个VLAN。
•特点:
▫这种划分原则简单而直观,实现容易,是目前实际的网络应用中最为广泛的划分VLAN的方式。
▫当计算机接入交换机的端口发生了变化时,该计算机发送的帧的VLAN归属可能会发生变化。
•缺省VLAN,PVID (Port VLAN ID)
▫每个交换机的接口都应该配置一个PVID,到达这个端口的Untagged帧将一律被交换机划分到PVID所指代的VLAN。
▫默认情况下,PVID的值为1。
基于接口的VLAN划分
•原理
▫根据交换机的接口来划分VLAN。
▫网络管理员预先给交换机的每个接口配置不同的PVID,将该接口划入PVID对应的VLAN。
▫当一个数据帧进入交换机时,如果没有带VLAN标签,该数据帧就会被打上接口指定PVID的Tag,然后数据帧将在指定PVID中传输。
•缺省VLAN,PVID
▫Port VLAN ID,是接口上的缺省VLAN。
▫取值:1~4094。
基于MAC地址的VLAN划分
SW1的MAC地址与VLAN表
MAC地址 |
VLAN ID |
MAC 1 |
10 |
MAC 2 |
10 |
…… |
…… |

•划分原则:
▫交换机内部建立并维护了一个MAC地址与VLAN ID的对应表。当交换机接收到计算机发送的Untagged帧时,交换机将分析帧中的源MAC地址,然后查询MAC地址与VLAN ID的对应表,并根据对应关系把这个帧划分到相应的VLAN中。
•特点:
▫这种划分实现稍微复杂,但灵活性得到了提高。
▫当计算机接入交换机的端口发生了变化时,该计算机发送的帧的VLAN归属不会发生变化(因为计算机的MAC地址没有变)。
▫但这种类型的VLAN划分安全性不是很高,因为恶意计算机很容易伪造MAC地址。
基于MAC地址的VLAN划分
•原理
▫根据数据帧的源MAC地址来划分VLAN。
▫网络管理员预先配置MAC地址和VLAN ID映射关系表。
▫当交换机收到的是Untagged帧时,就依据该表给数据帧添加指定VLAN的Tag,然后数据帧将在指定VLAN中传输。
•映射表
▫记录了MAC地址和VLAN ID的关联情况。
以太网二层接口类型

接口类型
•Access接口
交换机上常用来连接用户PC、服务器等终端设备的接口。Access接口所连接的这些设备的网卡往往只收发无标记帧。Access接口只能加入一个VLAN。
•Trunk接口
Trunk接口允许多个VLAN的数据帧通过,这些数据帧通过802.1Q Tag实现区分。Trunk接口常用于交换机之间的互联,也用于连接路由器、防火墙等设备的子接口。
•Hybrid接口
Hybrid接口与Trunk接口类似,也允许多个VLAN的数据帧通过,这些数据帧通过802.1Q Tag实现区分。用户可以灵活指定Hybrid接口在发送某个(或某些)VLAN的数据帧时是否携带Tag。
Access接口

•上文已经介绍了交换机如何识别数据帧属于哪个VLAN以及VLAN的划分方式,那交换机对于Untagged帧和Tagged帧又是如何处理的呢?
•Access接口特点:
▫仅允许VLAN ID与接口PVID相同的数据帧通过。
•Access接口接收数据帧:
▫当Access接口从链路上收到一个Untagged帧,交换机会在这个帧中添加上VID为PVID的Tag,然后对得到的Tagged帧进行转发操作(泛洪、转发、丢弃)。
▫当Access接口从链路上收到一个Tagged帧,交换机会检查这个帧的Tag中的VID是否与PVID相同。如果相同,则对这个Tagged帧进行转发操作;如果不同,则直接丢弃这个Tagged帧。
•Access接口发送数据帧:
▫当一个Tagged帧从本交换机的其他接口到达一个Access接口后,交换机会检查这个帧的Tag中的VID是否与PVID相同:
▪如果相同,则将这个Tagged帧的Tag进行剥离,然后将得到的Untagged帧从链路上发送出去;
▪如果不同,则直接丢弃这个Tagged帧。
Trunk接口

•对于Trunk接口,除了要配置PVID外,还必须配置允许通过的VLAN ID列表,其中VLAN 1是默认存在的。
•Trunk接口特点:
▫Trunk接口仅允许VLAN ID在允许通过列表中的数据帧通过。
▫Trunk接口可以允许多个VLAN的帧带Tag通过,但只允许一个VLAN的帧从该类接口上发出时不带Tag(即剥除Tag)。
•Trunk接口接收数据帧:
▫当Trunk接口从链路上收到一个Untagged帧,交换机会在这个帧中添加上VID为PVID的Tag,然后查看PVID是否在允许通过的VLAN ID列表中。如果在,则对得到的Tagged帧进行转发操作;如果不在,则直接丢弃得到的Tagged帧。
▫当Trunk接口从链路上收到一个Tagged帧,交换机会检查这个帧的Tag中的VID是否在允许通过的VLAN ID列表中。如果在,则对这个Tagged帧进行转发操作;如果不在,则直接丢弃这个Tagged帧。
•Trunk接口发送数据帧:
▫当一个Tagged帧从本交换机的其他接口到达一个Trunk接口后,如果这个帧的Tag中的VID不在允许通过的VLAN ID列表中,则该Tagged帧会被直接丢弃。
▫当一个Tagged帧从本交换机的其他接口到达一个Trunk接口后,如果这个帧的Tag中的VID在允许通过的VLAN ID列表中,则会比较该Tag中的VID是否与接口的PVID相同:
▪如果相同,则交换机会对这个Tagged帧的Tag进行剥离,然后将得到的Untagged帧从链路上发送出去;
▪如果不同,则交换机不会对这个Tagged帧的Tag进行剥离,而是直接将它从链路上发送出去。
Access接口与Trunk接口举例
•请描述主机之间数据访问的全流程。

SW1与SW2的Trunk接口
允许通过列表 |
|
VLAN ID |
1 |
10 |
|
20 |
•在本例中,SW1和SW2连接主机的接口为Access接口,PVID如图所示。SW1和SW2互连的接口为Trunk接口,PVID都为1,此Trunk接口的允许通过的VLAN ID列表也如图所示。
•请描述主机之间数据互访的全流程。
Hybrid接口

•对于Hybrid接口,除了要配置PVID外,还存在两个允许通过的VLAN ID列表,一个是Untagged VLAN ID列表,另一个是Tagged VLAN ID列表,其中VLAN 1默认在Untagged VLAN列表中。这两个允许通过列表中的所有VLAN的帧都是允许通过这个Hybrid接口的。
•Hybrid接口特点:
▫Hybrid接口仅允许VLAN ID在允许通过列表中的数据帧通过。
▫Hybrid接口可以允许多个VLAN的帧带Tag通过,且允许从该类接口发出的帧根据需要配置某些VLAN的帧带Tag、某些VLAN的帧不带Tag。
▫与Trunk最主要的区别就是,能够支持多个VLAN的数据帧,不带标签通过。
•Hybrid接口接收数据帧:
▫当Hybrid接口从链路上收到一个Untagged帧,交换机会在这个帧中添加上VID为PVID的Tag,然后查看PVID是否在Untagged或Tagged VLAN ID列表中。如果在,则对得到的Tagged帧进行转发操作;如果不在,则直接丢弃得到的Tagged帧。
▫当Hybrid接口从链路上收到一个Tagged帧,交换机会检查这个帧的Tag中的VID是否在Untagged或Tagged VLAN ID列表中。如果在,则对这个Tagged帧进行转发操作;如果不在,则直接丢弃这个Tagged帧。
•Hybrid接口发送数据帧:
▫当一个Tagged帧从本交换机的其他接口到达一个Hybrid接口后,如果这个帧的Tag中的VID既不在Untagged VLAN ID列表中,也不在Tagged VLAN ID列表中,则该Tagged帧会被直接丢弃。
▫当一个Tagged帧从本交换机的其他接口到达一个Hybrid接口后,如果这个帧的Tag中的VID在Untagged VLAN ID列表中,则交换机会对这个Tagged帧的Tag进行剥离,然后将得到的Untagged帧从链路上发送出去。
▫当一个Tagged帧从本交换机的其他接口到达一个Hybrid接口后,如果这个帧的Tag中的VID在Tagged VLAN ID列表中,则交换机不会对这个Tagged帧的Tag进行剥离,而是直接将它从链路上发送出去。
Hybrid接口举例
•请描述主机访问服务器的全流程。

•在本例中,SW1和SW2连接主机的接口以及互连的接口均为Hybrid接口,PVID如图所示,Hybrid接口的允许通过的VLAN ID列表也如图所示。
•请描述两个主机互访服务器的全流程。
交换机1的允许通过列表

交换机2的允许通过列表

小结
